Suzana Schwerz Funghetto – 21/10/2018
Suzana Schwerz Funghetto
Professora, Doutora em Ciências e Tecnologias da Saúde – UnB
suzana@2em1consultoria.com.br
Toda instituição de educação superior tem uma missão onde os valores institucionais são estabelecidos para atender as políticas de ensino, de pesquisa e de extensão para a graduação e a pós-graduação lato sensu. Essas definições se encontram em um documento chamado Plano de Desenvolvimento Institucional – PDI, com metas e ações descritas para um período de até cinco anos.
As práticas e as macro políticas de avaliação da educação superior no Brasil, voltadas a demonstrar a capacidade das Instituições de Educação Superior (IES) e qualificar a formação profissional dos estudantes, tem como principal orientação, desde 2004, a garantia da qualidade da oferta, desse nível de ensino. Nesse sentido, a avaliação, tanto de IES, quanto dos cursos, assume um papel significativo no fortalecimento da educação superior, pois fornece elementos metodológicos de acompanhamento para a gestão e ainda agrega valor a instituição e ao sistema federal de ensino por meio dos processos regulatórios.
Ao refletirmos sobre os diferenciais que as instituições de educação superior do Brasil têm de alcançar para obter conceitos satisfatórios advindo de aspectos regulatórios e avaliativos, além da concorrência entre seus pares, podemos ponderar sobre a complexidade desses fatores, nas diferentes dimensões, através do entendimento da realidade, por meio do desenho dos fluxos: acadêmico, de gestão, de sustentabilidade financeira e de comunicação entre as diversas áreas IES e a sociedade. É no desenho de todos os fluxos institucionais que nasce e se desenvolve a inovação e o diferencial para o mercado de trabalho a partir da missão e das políticas institucionais.
Aliar os fluxos as questões referentes aos processos de comunicação além de efetivar o que acontece na instituição é um diferencial evidente e inovador, uma vez que devem ser realizadas análises e ações advindas da autoavaliação institucional e da avaliação externa, conforme estimula o Sistema Nacional de Avaliação da Educação Superior (Sinaes). É a articulação entre a comunicação interna e externa com os fluxos institucionais que denominamos, como mídia avaliativa. Esse novo conceito além de demarcar inovação qualifica o trabalho de comunicação existente na IES em relação aos processos de avaliação interna e externa e amplia a participação dos atores envolvidos nesse processo elevando ainda mais o conceito satisfatório de qualidade, evitando sanções regulatórias.
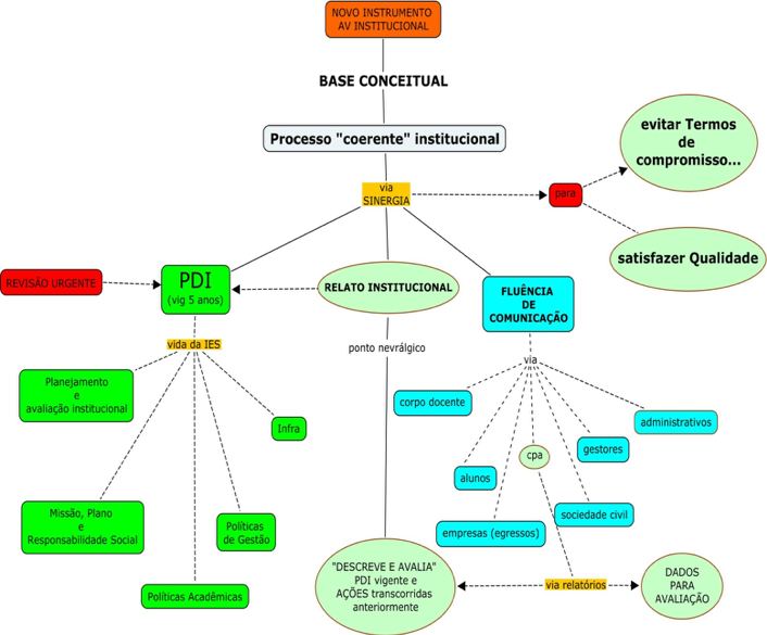
O quadro a seguir demonstra a importância deste novo conceito na definição de estratégias de fluência de comunicação que auxiliarão principalmente no processo de avaliação in loco:

Para tal, são necessárias a combinação de ações para articular comunicação e fluxos institucionais e a interação entre as atividades que devem ser evidenciadas no momento da avaliação, como por exemplo:
- Análise do PDI da IES, tendo como foco à sua identidade, missão, princípios, políticas e diretrizes do Sinaes e os indicadores dos instrumentos de avaliação vigentes.
- Elaboração do projeto inovador com o conceito de mídia avaliativa alinhando PDI da IES, com os indicadores de qualidade dos instrumentos vigentes a partir dos processos de comunicação interna e externa existentes.
- Criação de estratégias comunicação para o atendimento aos indicadores com caráter inovador para a obtenção do conceito cinco, tais como: políticas de educação ambiental e socioambiental, política e perfil de egressos, acessibilidade, relações étnico raciais, indígenas e direitos humanos.
- Produção de textos e edição de textos sobre mídia avaliativa para alunos, professores, docentes, egressos e técnicos administrativos da IES tendo como foco a preparação para avaliação in loco.
E por último, vale lembrar, que os instrumentos vigentes de avaliação externa para as modalidades presencial e a distância, preveem desde 2017, o caráter inovador ao valor agregado ao conceito cinco, nos indicadores da avaliação in loco previstos pelo Ministério da Educação.

